11月15日,横河电机公司宣布发布ProSafeTM-RS R4.05.00,这是ProSafe-RS安全仪表系统的增强版。 ProSafe-RS是OpreXTM控制和安全系统系列的核心产品。

此次最新版本的ProSafe-RS有一个新的处理器模块,带有横河开发的微处理器单元(MPU)。使用横河自主设计的MPU单元,可以避免市场上电子元件的变化或停产的风险,从而确保ProSafe-RS系统的长期稳定。 新版本的ProSafe-RS加强了与程序更新的相关功能,可以实现快速的系统更新, 并增加了防止操作员误操作的新功能。 通过这些功能,横河电机将通过从调试到服务的整个工厂生命周期,支持客户的安全和可持续运营。
开发背景
在石油、天然气、石化和化工等能源和基础材料行业中,使用安全仪表系统可在检测到异常情况时安全地启动工厂紧急停机系统。当有毒气报警,或者检测到火焰、烟雾或热量时,它可作为火气系统的一部分,发出警报并启动适当的措施。
技术的快速发展导致用于各种产品和系统中的电子元件的生命周期越来越短。当一个电子元件变化或停止使用时,未必能找到合适的替代品。因此,制造商经常被迫对他们的产品和系统进行大规模的修改。为了客户工厂长期稳定的运行,确保对工厂整个生命周期的长期支持,横河开发了自己设计的ProSafe-RS组件,并增加和增强了功能,有助于软件保持最新并提高产品的可操作性。
功能增强
1. 新处理器模块S2CP471采用横河自己开发的MPU
安全控制站(SCS)负责安全控制功能,是ProSafe-RS安全仪表系统的主要功能。处理器模块是SCS的重要组件。横河电机开发了S2CP471处理器模块用于最新版本的ProSafe-RS。为了长期确保产品生命周期支持(供应链安全),为工厂的整体稳定性和连续性做出贡献,横河电机在S2CP471处理器模块中采用了自己设计的新MPU。
2. 能够在SCS运行时升级系统版本
为了确保工厂安全运行,工厂使用的系统软件需要最新的安全功能和对策。目前为止,升级SCS软件通常可以每隔几年进行一次,因为它需要关闭关联的生产过程。 ProSafe-RS的新版本增强了SCS程序升级功能,能够在线执行软件更新,无需中断生产过程即可升级到新版本。如此在选择何时执行系统软件升级时便拥有了较大的的自由度。使用此新功能之前需要事先进行风险评估。
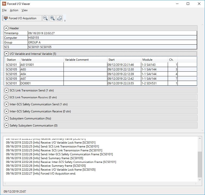
3. 添加强制I/O浏览器提高可见性和警惕性

在设备调试和维护期间,通常需要强制执行I/O和应用程序变量。要确定是否强制使用特定的I/O和程序变量,需要与安全工程师核对或在轮班文件中查找此类信息。为了提高效率和准确性,横河电机开发了强制I/O浏览器,可以帮助操作员一目了然地识别出在所有SCS中哪些I/O或变量是强制的。 这增强了可见性和警惕性,以便在发生不安全情况时可以采取恰当的对策。
关于ProSafe-RS
ProSafe-RS安全仪表系统发布于2005年2月,通过检测工厂运行中的异常情况及触发工厂停车等紧急措施来预防事故发生。ProSafe-RS本体已获得独立机构TÜVRheinland的认证,可用于SIL3级别的应用。与传统的安全仪表系统和集散型控制系统不同,它可作为不同的角色和功能独立运行。ProSafe-RS的运行还可以和CENTUM综合控制系统全面集成。ProSafe-RS受到了用户的高度评价,截至2019年10月,已应用于全球范围的2,600多个项目。
横河电机以ProSafe-RS安全仪表系统为中心,支持工厂的安全运行。 自2017年以来,安全仪表系统(SIS)解决方案基于可持续解决方案的概念,全面提出相关的服务、系统和软件包。这是对支持持续及安全运营方法的系统整合。
主要目标市场
石油天然气、石化、化工、电力、造纸、制药、食品、钢铁、给水、污水处理、冶金、水泥等行业。
主要应用
用于消防和燃气系统(FGS)、燃烧器管理系统(BMS)和紧急停车系统(ESD)
(转载)



